门店商品
最后更新于 2024/02/29 阅读数 59
一、问题场景
如您已使用乐檬设备进行抖音的接单打印,您又想将外卖订单商品跟门店对应商品库存进行关联,实现库存同步扣减功能。
二、操作步骤
您可通过WEB端【乐智商户中心后台】进行设置操作
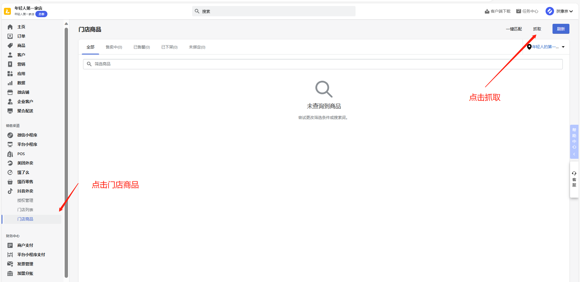
👉【操作路径】:打开WEB端【乐智商户中心后台】直接点击链接:https://mars-portal.lemengcloud.com/,依次点击:点击抖音外卖-①门店商品-②一键匹配-③勾选需要匹配的信息-④点击确定
1. WEB端-抖音外卖
添加方法
👉【输入步骤】: 点击抖音外卖 ①门店商品-②一键匹配

👉【输入步骤】:选择对应门店

👉【输入步骤】:③勾选需要匹配的信息-④点击确定

👉【输入步骤】:门店商品-抓取

👉【输入步骤】:选择对应门店-点击确定 即可抓取到抖音外卖平台新录的商品信息到门店商品里面

👉【输入步骤】:找到未关联的商品-点击立即关联

👉【输入步骤】:进入关联界面-搜索乐智商户中心里面对应的商品点击确定完成关联

三、注意事项
注意:该操作是将已读取到本地的第三方商品,按商品名称批量自动匹配,绑定商品库的商品,已绑定的商品将自动忽略。
1、美团商品和商品库商品,单规格商品名称必须一模一样
2、若是多规格商品,规则名称和数量必须一模一样
3、平台商品库不要存在重名商品,若存在,匹配时在重名商品中随机匹配
评价这篇文档
有帮助
没帮助
