帮助中心
所有文章
更新说明
新手入门
账号登录
餐厅管理
打印设置
菜品管理
客户管理
营销管理
企业微信
效期管理
服务市场/增值服务/服务通知
发票管理
运营中心(其他)
营销中心(其他)
视频介绍
POS
APP
线上店铺(微店铺/平台小程序/H5)
三方平台(外卖/三方券/聚合配送等)
供应链
报表中心
财务中心
其他问题(原乐智零售)
乐檬轻餐(25年已停服)
买单订单
最后更新于 2025/07/29   阅读数 106

一、业务场景

场景一、顾客先买单然后继续用餐的

场景二、顾客先买单离场,收银台后面再操作订单,缓解收银台压力

场景三、桌台贴买单二维码,顾客买单前先注册会员

二、操作步骤

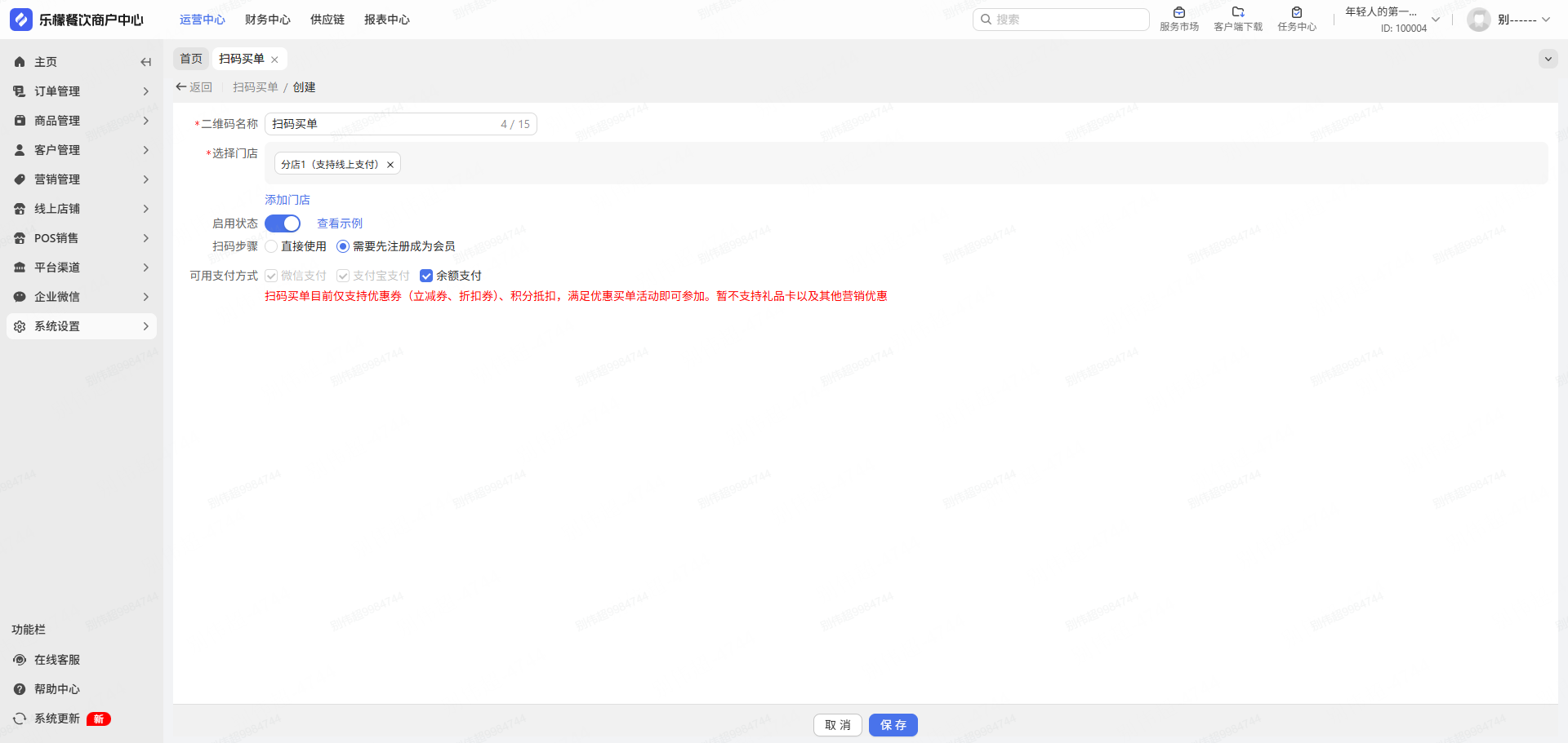
👉【操作路径】:打开【乐檬餐饮商户中心】依次点击:订单管理-买单订单

订单来源:【系统设置】-【扫码买单】

①扫码步骤:可以直接付款,也可以设置必须先注册会员

②可选择是否允许使用余额支付

三、注意事项

四、关联问题

本篇目录
一、业务场景
二、操作步骤
三、注意事项
四、关联问题