一、功能简介
任务:管理畅捷通同步任务,包括商品档案同步跟零售单同步
二、设置路径
路径: T+应用 - 任务

三、功能介绍
1、任务列表操作
列表展示当前店铺存在的任务,同一类型的任务同一时间只能存在一条启用的
编辑:点击进入任务详情,可修改任务名称和匹配项勾选
作废:点击可作废当前任务,作废的任务仅存在执行记录按钮
执行记录:点击可查看当前任务的执行记录,记录详情可点击查看每条任务的明细
手工执行:所有执行方式的任务,都可手工执行

2、商品档案同步
新增任务,类型选择商品档案
—根据mars后台商品的sku和畅捷通后台存货的编码匹配,相同的则同步为对应关系
—mars后台sku可重复,所以一个畅捷通存货可对应多个mars商品
—若mars商品的sku在畅捷通系统内不存在一致的存货编码,则在畅捷通生成一个对应编码的存货,并绑定对应关系
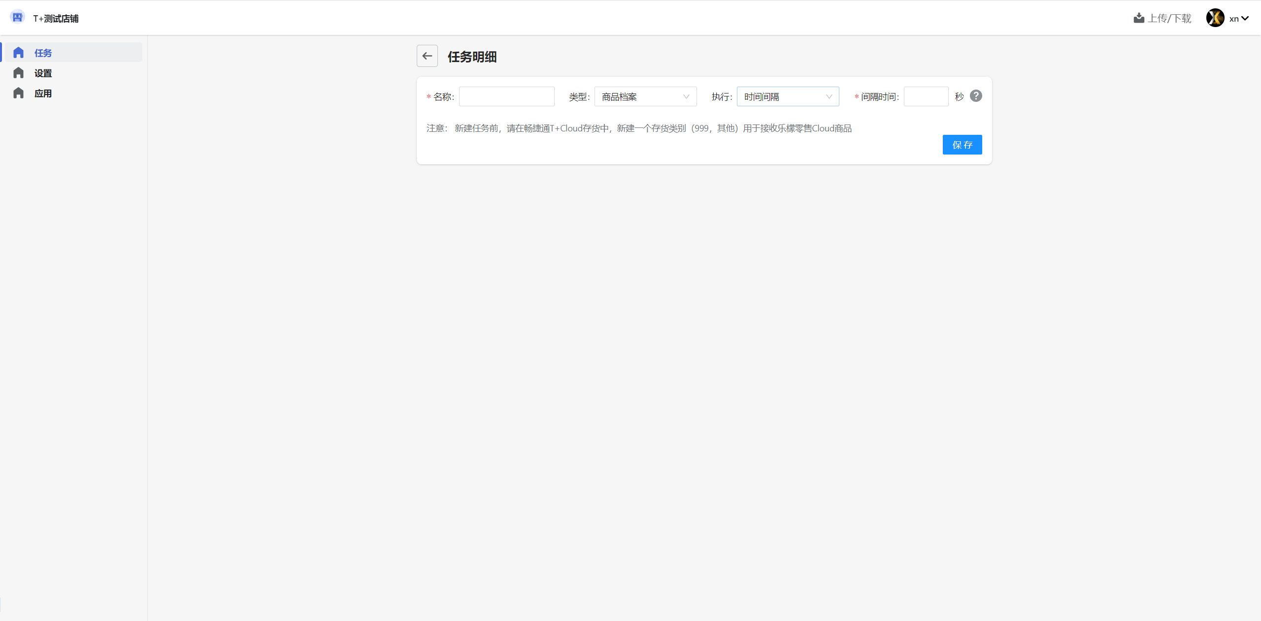
名称:必填
类型:下拉框选择,商品档案同步就选择商品档案
执行:下拉框选择,设置当前任务的执行方式,默认手工执行
—手工:用户手动在列表点击执行
—固定时间点:选择该执行方式后,出现执行时间选择器,可设置每天的固定时间点执行一次当前任务;仍可在列表手工执行
—时间间隔:选择该执行方式后,出现间隔时间输入框,可设置每间隔X秒执行一次当前任务;仍可在列表手工执行

3、零售单同步
新增任务,类型选择零售单
—根据sku和门店的对应关系,同步对应的零售单,只有存在库存变动的操作才会同步,例如生成订单扣库存和退款退货返还库存
—对应单据可在畅捷通后台的销货单模块查看
名称:必填
类型:下拉框选择,零售单同步就选择零售单
执行:下拉框选择,设置当前任务的执行方式,默认手工执行
—手工:用户手动在列表点击执行
—固定时间点:选择该执行方式后,出现执行时间选择器,可设置每天的固定时间点执行一次当前任务;仍可在列表手工执行
—时间间隔:选择该执行方式后,出现间隔时间输入框,可设置每间隔X秒执行一次当前任务;仍可在列表手工执行
匹配项:默认勾选,包含商品和仓库
勾选则根据商品sku和门店编码相同的进行同步,不勾选则根据设置界面绑定的对应关系同步

